Recent review
View reviewsNo reviews yet.

AI-powered automation tool for Windows that automates your social media posts and repetitive tasks
OffCode Automation Tool β a powerful Windows desktop automation application that automates repetitive tasks and data entry without coding. AI-powered features let you generate automation scripts from natural language (OpenAI, Claude, Gemini, Groq, Ollama) and create social media posts with AI. Think of it as a "robot" that can see your screen, find text or buttons, and perform actions like clicking, typing, and navigating β just like a human would.
The application combines OCR (reads text from your screen), UI Automation (finds buttons and controls via Windows accessibility), and mouse/keyboard simulation. When exact text isn't found, AI Semantic Search can interpret your intent and locate the right element. This powerful combination allows you to automate tasks that would otherwise require manual intervention.
Visual Reader
A real-time scanner overlay that follows your cursor or stays locked in position. Choose between circle or rectangle scanning area. Monitor specific screen regions continuously and collect text as it appears. Perfect for monitoring dynamic content, game timers, chat messages, or any changing text on screen
Scanner Triggers
Create advanced automation triggers using the Visual Reader. Use [WAIT FOR TEXT] "message" to pause your script until specific text appears in the scanner area. Use [WAIT GONE] "message" to wait until text disappears. This enables conditional automation based on screen content changes.
Visual Markers
Place numbered green markers directly on your screen to mark important click locations. Markers display coordinates and labels, making it easy to return to exact positions. Use markers in your automation scripts for reliable clicking at fixed positions.
Text list for automation
Use a list of lines (e.g. search terms, messages, usernames) and feed one line per script step into the clipboard.
Open the text-list window via "+Get text from file" in the main form
Load lines from a .txt or .md file, or add lines manually
Optional: use random order instead of first-to-last
Add the "Get text from list" action to your script from that window β it inserts a step that runs during automation
When the script reaches that step, the next unused line is copied to the clipboard and marked as used (so it wonβt be picked again)
Idea: each loop iteration can use different text β e.g. paste into a search box, type into a field, or fill a form with the next line from your list
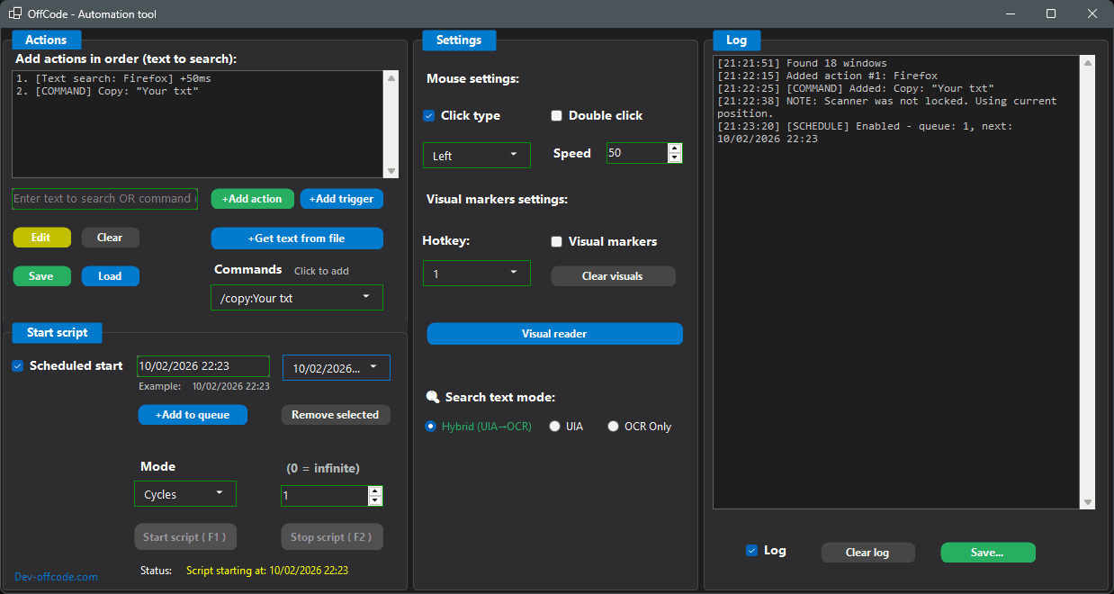
Scheduled Start
Run your script at specific times automatically
Add multiple date/time entries to a queue
+Add to queue β add time from the text field
Remove selected β remove chosen time from the list
When a scheduled time is reached, script runs and that time is removed; next time runs automatically
Supports common date/time formats (e.g. system locale, dd.MM.yyyy HH:mm)
Supported Commands
Available script commands (typed or chosen from the dropdown)
/copy:Your txt
/paste
/wait:500
/type:Your txt
/hotkey:ctrl+c
/key:Enter
/move:100,200
/click:500,300
/scroll:up,3
/scroll:down,3
/startprocess:notepad.exe
/stopprocess:notepad.exe
/openwebsite:google.com
Multi-Region Visual Reader
Read text from multiple visual boxes simultaneously
Monitor multiple screen areas at once
Define separate scanning regions
Collect text from different locations
Advanced multi-area automation
Read / Click Inside
Reads and interacts only within visual box boundaries
Precise text reading within defined areas
Targeted clicking inside visual boxes
Contained automation actions
Accurate region-specific interactions
No reviews yet.
2mo ago
Update March 8, 2026 β¨ New Features AI Script Builder Generate automation scripts from natural language. Describe your workflow in plain English (e.g. "Open Notepad, type Hello, save the file") and the AI produces...
No milestones yet
No reviews yet. The builder hasnβt opened a review request yet.

Analyze files or entire projects to identify potential security and quality issues. Detect exposed API keys, tokens, and other sensitive data.

Comments
to leave a comment