
OffCodeFirst 1000Newcomer
@OffCode
Joined January 2026
Tampere, Finland
3
Projects
0
Companies
Builder Stats
First 1000
Builder #229 on Builders.to
13 karma
Newcomer
Community reputation
Shipped 2 projects
Launched & live
1 day streak
Consecutive updates
5 upvotes
Community support
Building With
other
PythonNext.jsNode.jsC#
Interests
Open SourceIndie HackingMobile AppsAIMarketing
Projects
(3)
BuildSecure
🔨 BuildingAnalyze files or entire projects to identify potential security and quality issues. Detect exposed API keys, tokens, and other sensitive data.
👍 2💬 02w ago

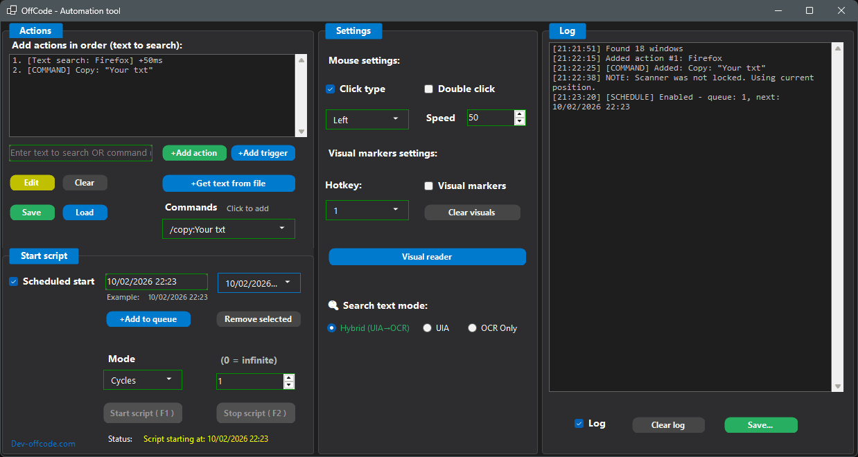
OffCode Automation tool | AI Powered
🚀 LaunchedAI-powered automation tool for Windows that automates your social media posts and repetitive tasks
👍 2💬 01mo ago

Windows Screen lock builder
🚀 LaunchedPrivacy & Security & Limit screen time
👍 1💬 02mo ago
Updates
(1)
Automation tool updated!
-AI Features added
Thousands of founders are staying accountable together. Sign up free